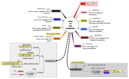
Voici une des fiches de vocabulaire que j’ai toujours sous la main lorsque je fais cours à mes latinistes : le verbe “être” et ses composés. Au menu, le détail des préfixes, les définitions, les temps primitifs, les constructions, la conjugaison ….toujours pratique !

Signaler comme indésirable
